portfolio
Customer Profiling Dashboard
Visualized who the brand’s customers are and how they behave to enable more targeted strategies –
This project delivered an interactive view of customer composition, breaking out one-time vs. repeat purchasers, new vs. existing customers, recency, monetary value, and RFM status. It profiled customers by age, gender, marital status, income band, LTV bucket, geography, and device type, and compared subscribers to purchasers to reveal key audience segments, high-value profiles, and opportunities for more precise targeting and messaging.
Cohort analysis (Retention / LTV)
Identified which customer cohorts and channels drove true loyalty and long-term value to guide smarter retention and marketing decisions –
This project helped the client understand not just who was buying, but who was coming back and when, by tracking cohort performance (e.g., retention rate, ROI, ACV, LTV) over time by acquisition month and key marketing channels (such as paid social, specific campaigns, and new vs. returning buyers) . The analysis clarified which cohorts were genuinely loyal, which segments needed attention, and which campaigns and initiatives were most effective in driving long-term customer value.
Product-Driven Customer Journey Analysis
Uncovered how customers move across channels and products over time to inform smarter merchandising, cross-sell, and retention strategies –
This project mapped how customers shop across channels and over time, answering whether they buy in a single channel (e.g., retail only) or omnichannel (ecommerce, social, outlets, boutiques), how often they purchase, and how frequently they repeat. It also analyzed how customers entering through one channel convert to others, and how product mix evolves from first to repeat purchases, revealing whether product categories shift as customers become more loyal and where there are opportunities to strengthen cross-sell and retention.
Customer Service Inbox Analysis
Translated high-volume support emails into clear themes and operational insights to improve CX, streamline workflows, and boost post-contact satisfaction –
For brands relying on email instead of a formal support platform, this project used quantitative analysis and NLP on thousands of customer threads to turn “complaints” into a roadmap for better experiences. We measured volume and trends of incoming requests and team outreach, identified the most common topics and hidden operational issues using semantic and thematic analysis, evaluated resolution effort by counting back-and-forth touches, and assessed post-contact satisfaction via sentiment analysis to uncover SOP and training opportunities.
Persona Analysis
Segement your customer base by their preference and behavior beyond monetary spend -
The project helped the client to understand their customer profile by conducting unsupervised machine learning given the customers' purchase data and personal differentiators. The project results helped answer how the client's customers could be grouped into different personas/profiles, given their interaction with the brand.
With this analysis and the consolidated customer lists with these persona labels, the informed client was able to conduct a marketing strategy, retail operation process, and customer relationship strategy that targeted specific groups given their engagement pattern and preferences.
CRM Reporting
Customized automation/semi-automation solutions for your business KPIs -
Created customized CRM reporting for brands providing insights on Customer Overview - Insiders, Acquisition Channel, Repeat; Customer Profile - Geo, Gender, Payment, Age Range, Device; CRM Metrics - new vs existing, value tiers, retention, full price vs sale, data capture rate and data quality; List Growth: email subscribers, list health.
The reports provided a holistic view of the customer base and the effectiveness of marketing and operations approaches that impact business decisions, leading to strategic focuses that improve profits and margins.
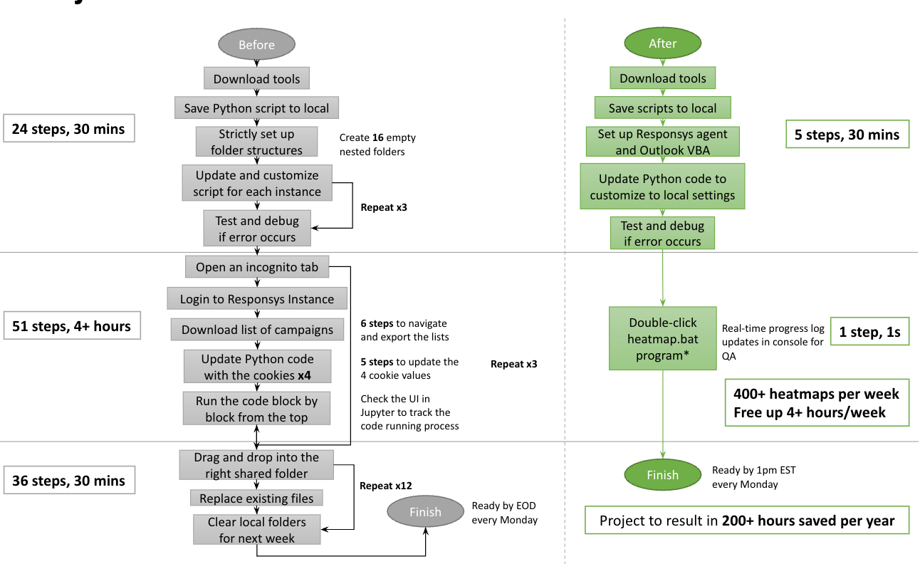
Heatmaps Automation
Visualization on Email content effectiveness -
My solution ended up with 200+ hours saved per year for a single task that generates and distributes more than 21k screenshots of email heatmaps to 20+ brands and countries.
We started with organizing and listing every step needed to take to run the heatmaps weekly. We solved the challenges by dividing and conquering - starting with the most painful repetitive steps, then connecting the dots and stitching all separated pieces into a whole automated project.
Email Subject Lines A/B Testing
Utilizing Machine Learning to maximize your Email Open Rate -
Starting with conducting a regression model on a few key features of the email subject lines (e.g., have emoji, all caps, word count, punctuation, etc.), we identified the correlations between Email performance metrics (e.g., open rate, click rate, conversion rate, revenue, etc.) and these features, then conducted consecutive A/B tests for causations analysis. The results informed the client with data-supported best practices in drafting email subject lines, which increased the metrics by 1-2% when they were already above the industrial average.
Winback Email Campaign
Re-activate and Re-direct your subscriber base to their most engaging communication platforms -
For this project, the challenge was to reengage and reactivate lapsed or inactive customers. To reach customers with a more personalized approach, we created a segment for different business purchases: for reactivation – Lapsed customers given their purchasing frequency, i.e., if the customer’s expected next order date in the past 30 to 60 days; for retention improvement – customers haven’t purchased for a year.
Data Visualization in Real-Time
Translate data into easy-to-digest visualization -
This Project is a real-time heatmap visualization on the data featuring all shooting incidents reported to the New York City Police Department (NYPD) since 2006.
The map is built and customized with Mapbox API. The data is shown in two forms: Heat Map and by Cluster. Both forms allows interaction where users can zoom in and out, and hover on one single incident for more details (time, the definition of the crime, the victim's age, etc.). The visual allows user to move around and see which areas are more crime concentrated.
Customer Journey Map
Understand how your cusomters engage with your brand to build more and enhance the relationships -
This project helped our client unlock the narrative of your customer's experience with our bespoke Customer Journey Mapping - how the customers interact with the brand pre-purchase, during-purchase, and post-purchase. With detailed visual storytelling that charts every touchpoint and emotion your customers encounter, we provide insights that drive impactful strategies for engagement and growth. We also created examples based on the customer's persona to understand further and strategize customer loyalty and upgrading.
Tailored RFM modeling
Developt the RFM model that talks to your specific business -
The RFM (Recency, Frequency, Monetary) model is a data-driven marketing analysis we tailored for some luxury brands to enhance customer engagement strategies, particularly in sectors with distinctive consumer behavior patterns. The model segments customers based on the recency of their last purchase, the frequency of their transactions, and the monetary value they bring. The unique application of the RFM model in this context ensures that marketing efforts are more effective and efficient by focusing on the most lucrative customer segments.
Let’s talk about
your business
Business Hours
- Mon - Sun
- -
Contact Info
contact@customerx.org
Contact Us
We will get back to you as soon as possible
Please try again later





























